
本专栏操作软件版本为:亚洲版。1.插入CFC、SFC、画面插入CFC和画面在AS中创建好了层级文件后,ES中层级文件需要手动更新,才会显示。更新完毕后便可在ES中创建画面,由于OS是ES的参考站点,故......
本专栏操作软件版本为:亚洲版。
1.插入CFC、SFC、画面
插入CFC和画面
在AS中创建好了层级文件后,ES中层级文件需要手动更新,才会显示。更新完毕后便可在ES中创建画面,由于OS是ES的参考站点,故OS是不要创建画面的,通过编译指令,系统会自动将画面、变量、功能传送至OS站。

ESOS层级文件更新
2.AS-OS分配
上图中的CFC、画面的插入方式,AS-OS分配方式会与你之前看到过的资料不一样,其原因是多项目和单项目的区别,在单项目中CFC和画面都可以在AS中一起插入,AS-OS分配也在同一个设置界面中完成。故在开发项目中遇到了与此不同的情况时,不要怀疑你哪个步骤做错了,了解了其中的原因,继续往下开发项目。

单项目AS-OS分配设置,图片截取自网络
3.常用功能块在项目比较常用的功能块:
(1)Channel(模块通道驱动块):Pcs7AnIn(FB1869),Pcs7AnOu(FB1870),Pcs7DiIn(FB1871),Pcs7DiOu(FB1873)
(2)Control(控制功能块):PIDConL(FB1874)
(3)Drives(设备驱动功能块):MotL(FB1850),MotSpdCL(FB1854),VlvL(FB1899),
VlvAnL(FB1896)
(4)Interlck(连锁功能块):Intlk04(FB1825),Intlk08(FB1826),Intlk16(FB1827)
(5)Monitor(监视功能块):MonAnL(FB1845),MonDiLL(FB1848)
(6)Operate(操作员功能块):OpAnL(FB1865),OpDi01(FB1866)
4.功能块调用及块基本属性打开一个CFC,操作如下图:

功能块属性设置


上图中的“创建块图标”,勾选时表示在WinCC中会创建一个对应的操作面板,不勾选时表示不创建操作面板,但与这个块相关的引脚都会传送给WinCC。图中“1”表示对应1号控制面板,如是“2”,则表示2号面板,依次类推。

上图中的属性框都是双击弹出,此操作为设置某个值的归档属性。
5.功能块介绍(1)Pcs7AnIn(FB1869)
该块用于下列应用:
对S7-300/400SM模拟量输入模块的模拟量输入值进行信号处理
处理冗余输入通道。

1
过程值地址
6
编译后系统自动连接
2
量程设置
7
质量代码,1=值无效,0=正常
3
单位设置
8
转换输出值
4
仿真开关,1=开启,0=关闭
9
设定单位输出
5
仿真值
10
设定量程输出
过程值地址连接如下

双击相应引脚,可更改对应的参数


小流量切除设置:将隐藏引脚和LowCutOff设置显示,并设置=1,LowCutOff=5,当测量值小于5时,PV_OUT=0。
(2)Pcs7AnOu(FB1870)
该块用于下列应用:
对来自S7-300/400SM模拟输出组的模拟输出值进行信号处理
处理冗余输出通道

1
过程值输入
6
质量代码,1=值无效,0=正常
2
量程设置
7
过程值输出
3
单位设置
4
仿真开关,1=开启,0=关闭
5
仿真值
此块常配合PIDConL,MotSpdCL,VlvAnL,OpAnL使用。

(3)Pcs7DiIn(FB1871),Pcs7DiOu(FB1873)
使用与Pcs7AnIn(FB1869),Pcs7AnOu(FB1870)相似。
(4)PIDConL(FB1874)
该块用于下列应用:
固定设定值控制
串级控制
比率控制
分程控制
史密斯预测器闭环控制
超驰控制(超驰)

1
P值,增益
6
2
I值,积分
7
过程值单位
3
D值,微分
8
调节变量单位
4
外部设定值
9
调节变量输出值
5
过程值
典型应用:根据流量调节阀门

PID的反向调节:在块属性中I/O设置中将设为1。
(5)MotL(FB1850)
该块用于下列应用:
控制具有一个控制信号的电机

1
6
保护条件,1=无保护,0=有保护
2
运行信号反馈
7
启(停)输出
3
8
4
许可条件,1=允许,0=不允许
9
5
连锁条件,1=无连锁,0=有连锁
10
Permit(许可条件):可理解为设备启动的前置条件,设备启动后,将不再受此条件约束。
Intlock(连锁条件):设备启动前后都受约束的条件,连锁条件不需复位。
Protect(保护条件):设备启动前后都受约束的条件,连锁条件需复位。
下文功能块中的有以上三个引脚,功能是一样的,便不再叙述。
典型应用:控制电机的启停

一个输出点控制的电机

两个输出点控制的电机
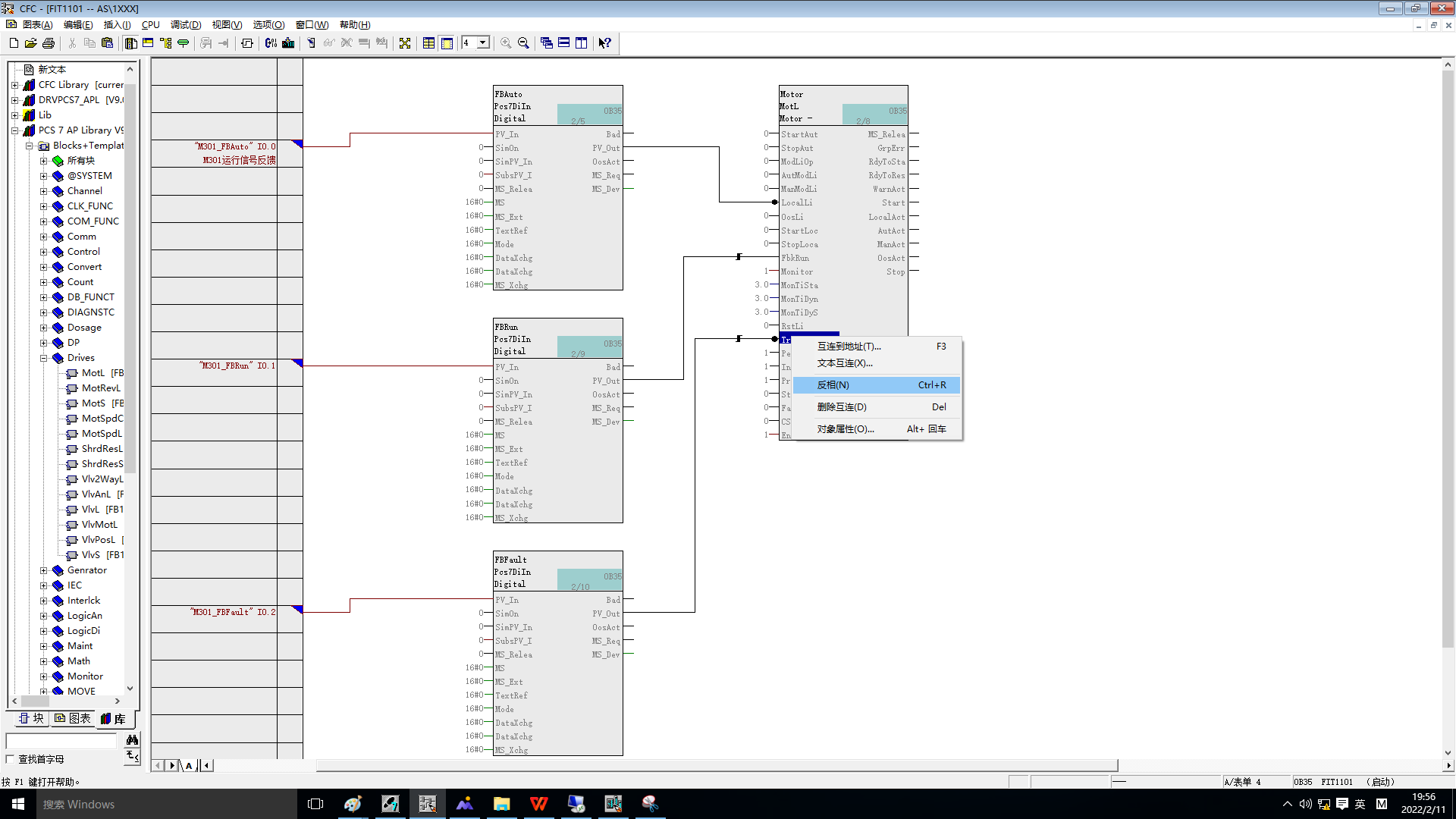
上图中“STOP”引脚可通过块属性I/O设置将其设为显示。信号的反向见下图:

信号反相
MotL还有带脉冲输出的功能,在块属性I/O设置将P_Start和P_Stop设为显示,对应连接即可。
(6)MotSpdCL(FB1854)
该块用于下列应用:
控制双向不同转速的电机
控制设备馈入(可选择通过Feature位组态)
典型应用:控制变频电机的启停和频率,也可连接许可、连锁、保护条件,实现连锁控制。

(7)VlvL(FB1899)
该块用于下列应用:
控制具有两个位置(“打开”/“关闭”)且中性位置可调的阀
典型应用:控制开关阀,也可连接许可、连锁、保护条件,实现连锁控制。



(8)VlvAnL(FB1896)
该块用于下列应用:
控制中性位置可调的模拟量控制阀和定位器
控制用于调节控制阀辅助电源的可选辅助阀
典型应用:控制调节阀,也可连接许可、连锁、保护条件,实现连锁控制。MV_Ext引脚连接PID输出引脚可实现,阀门的调节控制。

调节阀的单独控制

根据流量的PID控制
(9)Interlck(连锁功能块)
该块用于下列应用:
带显示的标准互锁
Interlck包括Intlk02(FB1824),Intlk04(FB1825),Intlk08(FB1826),Intlk16(FB1827),使用方法都是一样的,不同的是连锁条件的数量分别是2个、4个、8个、16个。以Intlk02(FB1824)为例讲解。

1
条件1
6
保护条件,1=无保护,0=有保护
2
旁路1(断开条件1)
7
输出
3
条件2
8
4
旁路2(断开条件2)
9
5
逻辑运算(ORAND)
10
每个条件都可以标注注释,见下图:

为连锁条件注释

标注的注释再编译后,在上位机的控制面板中显示图
典型应用:普通电机连锁控制,各条件没有连接,在实际项目中根据控制要求连接相应的条件。

如连锁条件较多,为更好的辨别是由哪一个最先引起的连锁保护(官方的表述称为首出功能),可将和引脚设为1。
(10)MonAnL(FB1845)
该块可用于下列应用领域:
监视模拟过程值
监视模拟过程值的梯度
实际这个块就是数值输出IO域,只是这个块带有控制面板,调用这个块编译后会将块的引脚传送给WinCC,这样就省去了自己编写变量和设置引脚属性的麻烦。
典型应用:将FIT1101流量数值传送给WinCC,并显示。

块中的LagTime为延时时间,单位为秒,可理解为滤波属性,防止数值的快速变化。
MonDiL(FB1848)与MonAnL(FB1845)应用相似,不再单独叙述。
(11)OpAnL(FB1865)
该块用于下列应用:
检查和传送模拟量输入值
实际这个块就是数值输入IO域,只是这个块带有控制面板,调用这个块编译后会将块的引脚传送给WinCC,这样就省去了自己编写变量和设置引脚属性的麻烦。

在实际应用中,MonAnL对应的控制面板会比较大(控制面板的功能很多,第一次使用建议尝试使用),占控制画面的空间,因此会取消勾选块属性中“创建块图标”,用一个IO域连接.SP_Int变量就能实现数值的输入。
OpDi01(FB1866)与OpAnL(FB1865)应用相似,不再单独叙述。