
EG网关串口连接永宏PLC应用案例前言:永宏PLC是一款国产优秀的可编程控制器,广泛应于工业控制领域,是一款性能高,运行稳定的控制器。此次我们要把永宏FBs/B1系列PLC通过Modbus协议连接EG......
EG网关串口连接永宏PLC应用案例
前言:永宏PLC是一款国产优秀的可编程控制器,广泛应于工业控制领域,是一款性能高,运行稳定的控制器。此次我们要把永宏FBs/B1系列PLC通过Modbus协议连接EG系列网关,连接到EMCP物联网云平台(简称EMCP),实现电脑Web页面、手机APP和微信对永宏PLC的远程监控。
准备工作物料准备
永宏PLC一台(注意带COM2或COM4),和自带的编程电缆。
河北蓝蜂科技的EG20网关模块一台。
SIM卡一张,有流量大卡(移动、联通、电信)
联网电脑一台
电工工具、导线若干
物料准备如下:




我们需要对网关(其他EG系列网关类似,以下均以EG20网关来介绍)连接天线、插上SIM卡(移动/联通/电信流量卡,大卡)或者使用能够上网的网线插入EG20网关的WAN口、连接12V或24V的电源适配器。
PLC准备工作PLC连接电源,将编程电缆插上PLC的COM1口,另一端连电脑的COM口(或是USB-232线),此口为电脑配置PLC参数用。
PLC的485串口(COM2或COM4口)连接到EG网关的RS-485A和RS-485B接线端子。此口用于PLC和EG20网关通讯。如下图:



这里需要说明的是,永宏PLC已经集成Modbus协议,支持Modbus协议通讯主、从机模式,并将其内部的寄存器和Modbus寄存器做了对应,这里我们使用的是从站模式和网关进行通讯。
Modbus地址表见下文3.3节。
EMCP平台设置在对EMCP平台进行设置之前,首先确认EG20网关和永宏PLC的RS-485线是否连接无误。
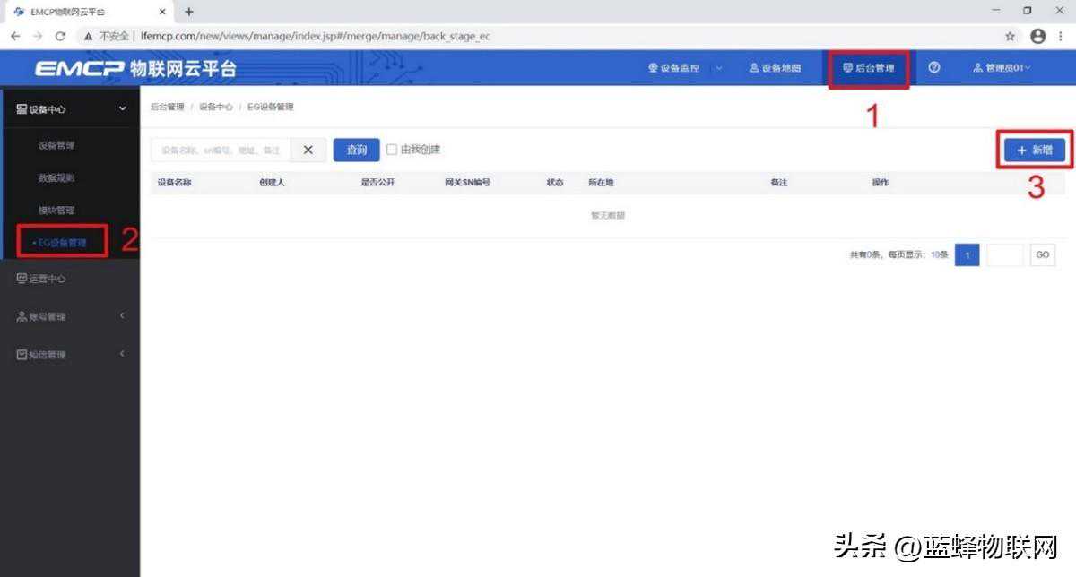
用管理员账号登录EMCP平台(建议使用360浏览器极速模式、谷歌浏览器(GoogleChrome)或者支持Chromium内核的浏览器),对EMCP云平台进行设置。登录EMCP后首先进入设备列表显示页面,因为我们未创建任何设备,所以是一个空页面。
新增EG设备

远程配置最主要两个地方需要配置,一是配置网关485通讯参数,二是在平台上创建和永宏PLC通讯的Modbus设备驱动,下面分步骤对此功能进行讲解。注:网关只有在线后才可以进行远程配置。
绑定网关
此时在“网关基本信息中”可以看到绑定的网关是否连接到平台(成功登录平台可以看到“在线”绿色字样,如果不成功则显示“离线”灰色字样,此时请检查网络或网络信号)。

我们要使用RS-485和永宏PLC进行通讯,所以我们要设置EG20网关的RS-485口通讯参数。


基本配置介绍:
【通讯口】:在下拉选项中选择RS485。
【驱动名称】:必填项,自定义即可。
【品牌】、【型号】:必填项,如图所示,分别选择“通用ModBus设备”和“ModbusRTU”。
【设备地址】:必填项,为网关所连设备的Modbus从站地址(范围1-255),此地址必须和PLC的从站设置一致,所以图中填写为1。
高级配置介绍:
【最小采集时间】:是网关采集设备数据的时间间隔,单位:ms。如设置1000ms,即网关1s采集一次设备数据。
【通讯等待时间】:网关接收通讯数据等待时间。可根据需要进行调整,默认1000ms。
【16位整型】、【32位整型】、【32位浮点型】:是指对应数据类型的解码顺序。如果厂家给的表格没有标明,建议不要进行修改,直接选择默认即可。
【分块采集方式】:0—按最大长度分块:采集分块按最大块长处理,对地址不连续但地址相近的多个分块,分为一块一次性读取,以优化采集效率;1—按连续地址分块:采集分块按地址连续性处理,对地址不连续的多个分块,每次只采集连续地址,不做优化处理。直接选择默认即可。
【4区16位写功能码】:写4区单字时功能码的选择。直接选择默认即可。
添加变量
【仪表、PLC】:选择刚才创建的“永宏PLC”驱动即可。
【变量名称】:自定义即可,必填项,不能有重复。
【单位】:自定义即可,选填项。在列表展示时,变量会带上单位展示。
【寄存器类型】:为模块读取设备MODBUS寄存区的标志符。具体内容见下方介绍说明。
【寄存器地址】:地址填写时不带寄存区标志符。具体内容见下方介绍。
【读写方式】:可选择变量的读写方式,根据需求修改。注意离散输入和输入寄存器不能选择“读写”。
【数据类型】:根据需要选填即可。
【小数位数】:根据需要选填即可。
【死区设置】:根据需要填写即可。更详细的说明请参考后面的“?”帮助。
【采集公式】【写入公式】:根据需要填写即可。更详细的说明请参考后面的“?”帮助。
【状态列表】:可将数值直接与文本映射。如值为“10”,映射字段为“设备故障状态”,则当采集到变量的值为“10”时,会直接在设备监控和历史报表中显示“设备故障状态”。
※此款PLC的内部元件编号与对应的Modbus地址编号如下表示:

表中Modbus通讯地址是0X的地址(上表中前6行),平台对应的寄存器类型为“线圈(0X)”;4X对应为“保持寄存器(4X)”(上表中后6行)。
举例说明:
M0对应的Modbus地址为002001,平台选择寄存器为“线圈(0X)”,寄存器地址为2001;
D1对应的Modbus地址为406002,平台选择寄存器为“保持寄存器(4X)”,寄存器地址为6002。



周期存储:按照固定时间间隔,定时对数据存储记录。
条件存储:当某一变量到达一定条件,对部分数据进行“间隔存储”或“单次存储”。
变化存储:当某一变量变化超出一定范围后(高低限),对部分数据进行单次记录(如:某一数据报警后对关联数据进行记录)。
画面组态如下图界面所示:


