
本专栏操作软件版本为:亚洲版。1.插入PC站点2.硬件组态ES站组态,只需插入两个部件,即通讯网卡和wincc应用程序,在选择硬件版本时应选用最高版本。其中通讯网卡包括西门子的CP1623卡和普通网卡......
本专栏操作软件版本为:亚洲版。
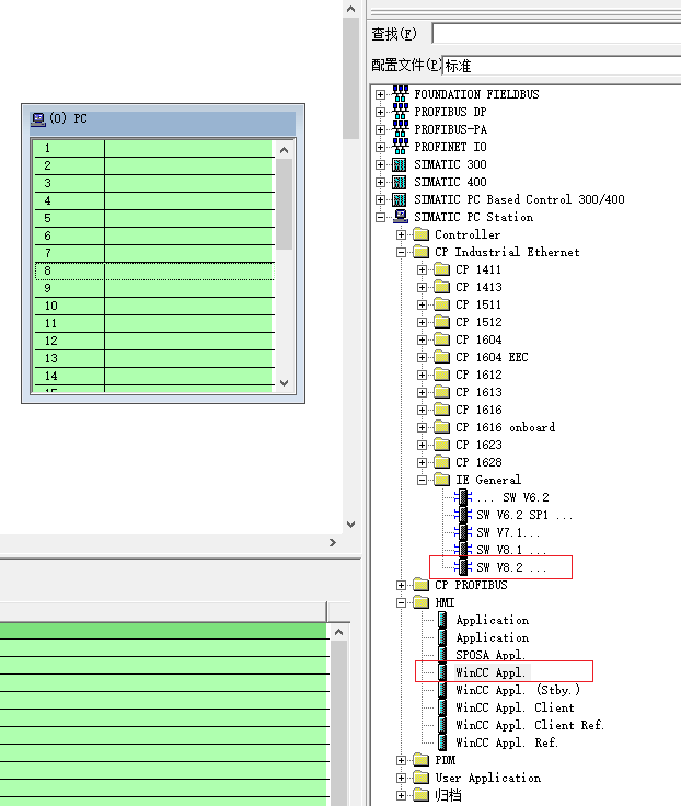
1.插入PC站点

ES站组态,只需插入两个部件,即通讯网卡和wincc应用程序,在选择硬件版本时应选用最高版本。其中通讯网卡包括西门子的CP1623卡和普通网卡。两者最大的不同在于,CP1623自带微处理器,协议处理工作由其自身完成,并支持多协议运行;普通网卡则占用PC资源完成协议处理工作,不支持多协议运行,自后两者都支持冗余系统,都需要另购S7REDCONNECT授权。因此CP1623功能更强大,稳定和可靠性性更好、更高。

双击即可插入,两者没有插入顺序要求
PS:CP1623和普通网卡如何选择:
(1)连接AS数量超过8个时,选用CP1623,如小于8个,可选用普通网卡
(2)对通讯要求比较高时,选用CP1623,如无要求,可选用普通网卡
以普通网卡为案例。在插入网卡时弹窗如下

设置好相应的参数
在《硬件组态》中,同样也设置了Sys_Bus,此时这个两个Sys_Bus是相互独立的,并没有建立互通,这时需要将两个网络合并,建立AS与ES的通讯链接。

合并网络
合并网络后,编译并保存。

编译保存
3.组态下载硬件和网络组态完毕后,我还要将组态信息下载至PCStation。PCStation在作用在于,将虚拟的连接与物理连接联通。

组态下载步骤
硬件下载成功的标志性图标见下图,原来的电脑图标会变成一个带有向上的黄色箭头。

硬件下载成功的标志